
¿Qué producto hace Maker?
En lugar de centrarse en lo que es Maker, esta explicación se centra en el primer producto de la organización Maker.
Este producto se llama Dai.

Dai es un tipo de stablecoin. El concepto de un stablecoin es bastante sencillo: es un token (como bitcoin y ether) que existe en una cadena de bloques. Pero a diferencia de bitcoin o ether, no tiene volatilidad.
«¿Cómo puede algo no tener volatilidad, la volatilidad es relativa!»
Buena captura. El activo con el que Dai está tratando de mantenerse estable es el dólar estadounidense. Entonces, para resumir, un Dai equivale a un dólar. Dai está configurado para ser el primer establo de grado de consumo que funcione.

Maker’s Dai es una moneda estable que vive completamente en la cadena de blockchain con su estabilidad mediada por el sistema legal o contrapartes de confianza.
Espera, espera, ¿por qué necesito una moneda estable en primer lugar?
Las monedas estables son las que nos permiten hacer realidad la promesa de la tecnología blockchain. Cualquier aplicación que requiera un bajo riesgo de volatilidad para ser viable en una cadena de bloques, por ejemplo, los préstamos al consumidor, simplemente no puede denominarse en una moneda que fluctúe entre 10 y 20% en un día, como bitcoin y ether. Si está utilizando bitcoin para enviar una pedido de un país a otro, existe una buena posibilidad de que el movimiento del precio durante el período de confirmación de un bloque (cuánto tiempo le lleva a blockchain incluir su transacción) sea mayor que las tarifas cobradas por Western Union o PayPal.
Entonces, ¿cómo funciona el sistema Maker?
Para comprender cómo Maker crea la estabilidad para el token Dai se requiere un poco de información sobre blockchains y, específicamente, ethereum.
Vamos a empezar:
Nota: Si simplemente es un consumidor, no necesita comprender la siguiente explicación fuera de su propia curiosidad. Si solo quiere comprar Dai, podrá cambiarlo por dólares, pesos, bitcoin, ether y otras monedas en una variedad de intercambios.
Dai (Maker’s stablecoin) está respaldado por una garantía (éter para ser específico). Digamos que eres un poseedor de éter y te gustaría crear Dai. Su primer movimiento sería enviar su éter a una «posición de deuda garantizada» conocida en forma abreviada como CDP. Un CDP es un tipo de software que se ejecuta en la cadena de bloques, en este caso la cadena de bloques ethereum, y vive dentro del ecosistema Maker. Este software se llama contrato inteligente, pero no piense demasiado en ese nombre.
¡ALTO, me perdiste!
Si entendió todo lo anterior, omita esta parte. Si te encuentras un poco confundido, vamos a dividir esto en partes más pequeñas y una analogía.
¿Cuál es la base del ecosistema Maker?
Todo el ecosistema Maker se basa en «contratos inteligentes» como un CDP, el contrato inteligente mencionado anteriormente. Un blockchain te permite hacer cosas por ti mismo donde solías necesitar un intermediario. Al igual que Internet le permite compartir información sin un intermediario, las cadenas de bloques le permiten compartir valorsin un intermediario Bitcoin fue la primera red en utilizar este concepto, su premisa central es que puede enviar bitcoins desde el punto A al punto B sin tener que confiar en nadie más que en usted mismo. Toda la confianza recae en la cadena de bloques, que no está controlada por nadie. Ethereum llevó este concepto un paso más allá y permite a los usuarios agregar instrucciones a estas transferencias. Así es como nació el contrato inteligente. Ahora puede decir: «Envíe mi éter del punto A al punto B en esta fecha, en este momento y con estas instrucciones especiales».
Entonces, ¿Cómo utiliza Maker los contratos inteligentes para crear una moneda estable?
El contrato inteligente central en Maker es el CDP.
Usemos una analogía para describirlos. Imagina que estás en el banco solicitando un préstamo con garantía hipotecaria. Pones tu casa como garantía y te dan dinero en efectivo a cambio. Si el valor de su casa disminuye, le pedirán que devuelva el préstamo. Si no puede pagar el préstamo, le quitarán su casa. Para devolver esto a Maker, simplemente reemplace su casa con ether, el banco con un contrato inteligente y el préstamo con Dai. Eso es todo al respecto. Usted le da al contrato inteligente Maker CDP su éter y le permite obtener un préstamo en Dai.
Si el valor de su éter cae por debajo de un cierto umbral, debe pagar el contrato inteligente como lo haría con un banco o subastará su éter al mejor postor.
En resumen, los CDP son simplemente donde se encuentra la garantía (éter) en el sistema Maker.
Una vez que su éter esté en el contrato inteligente de CDP, podrá crear Dai.
La cantidad de Dai que puede crear es relativa a la cantidad de éter que ha puesto en el CDP. Esta relación es fija, pero se puede cambiar con el tiempo. La cantidad de Dai que puedo crear en relación con el éter que puse se llama relación de colateralización.
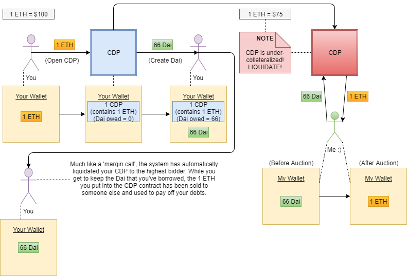
Digamos que el éter vale $ 100 en este momento y la relación de colateralización es del 150%. Si envío 1 ether ($ 100) al contrato inteligente de CDP, ahora puedo crear 66 Dai. Esto significa que, con el valor actual de ether, cada 100 Dai que he creado está respaldado por 1.5 colaterales de ether. En el sistema Maker, no pierde su éter, pero tampoco lo controla más. El éter que envió al CDP está atascado allí hasta que devuelva el 66 Dai (esto destruye el Dai). El siguiente diagrama ayuda a visualizar cómo puede abrir y cerrar un CDP. Intente seguir junto con «su billetera», ya que las acciones se realizan anteriormente.Este diagrama está algo simplificado. Por ejemplo, un CDP realmente no se sienta en su billetera. También elimina un par de pasos que son necesarios para los aspectos más avanzados del sistema, pero que en última instancia son irrelevantes para usted como prestatario de Dai.

¿Qué pasa con la estabilidad de Dai?
Si el precio del éter nunca fluctuara, solo garantizaría la estabilidad de Dai (y no necesitaríamos a DAI en primer lugar). Pero el precio del éter varía, por lo que debemos tenerlo en cuenta.
¿Qué sucede si el valor del éter disminuye?
No hay mucha necesidad de abordar lo que sucede cuando sube el éter.
El sistema se vuelve más colateralizado y Dai se vuelve más fuerte. Maker tiene mecanismos que incentivan a los usuarios a crear más Dai si el precio de Dai se cotiza por encima de un dólar.
Pero si el éter se cae, eso puede causar problemas. Si el valor del éter que se mantiene como garantía vale menos que la cantidad de Dai que se supone que respalda, entonces Dai no valdría un dólar y el sistema podría colapsar.
Maker combate esto liquidando los CDP y subastando el éter dentro antes El valor del éter es menor que la cantidad de Dai que está respaldando. Básicamente, si el precio de alimentación en el CDP indica que el valor del éter ha ido por debajo de un cierto umbral (usemos el 125% del Dai creado), entonces el CDP se «liquida» y el éter dentro del CDP se subasta por Dai hasta hay suficiente Dai para pagar lo que se extrajo del CDP. Volvamos al diagrama para ver cómo funciona esto. Como antes, he simplificado algunos de los pasos en aras de la comprensión, hay algunas características adicionales en el sistema que evitan varios ataques de casos extremos.

¿Vez? Suficientemente simple. El sistema liquida su garantía y la entrega si no devuelve el DAI que ha prestado al CDP lo suficientemente rápido. Esto asegura que DAI siempre tenga suficiente colateralización.
Una protección final: ¿Qué es un acuerdo global?
Todos saben que nada es perfecto. Para mantener el sistema lo más seguro posible y evitar lo que no se puede prever, el equipo de Maker ha agregado un proceso llamado solución global. Cuando se activa la liquidación global, todo el sistema se congela y todos los titulares de Dai y CDP reciben la garantía subyacente. Entonces, si se activa un acuerdo global y tengo 100 Dai, y un éter vale $ 100, puedo cambiar mi 100 Dai directamente por un éter directamente a través de un contrato inteligente. El colateral en CDP se entregará de manera similar a sus propietarios. Un grupo selecto de personas de confianza que poseen las claves de liquidación global puede activar un acuerdo global. Si estos signatarios ven que algo va terriblemente mal, ingresarán sus claves para iniciar el proceso de desconexión elegante del sistema. «Pero eso no hace que esto … ¡¿CENTRALIZADO ?!»
No lo hace Lo único que puede hacer un acuerdo global es devolverle su garantía. No puede robar su éter o Dai o interactuar con el sistema en su nombre. El peor de los casos en un acuerdo global es que termines expuesto a la volatilidad de tu colateral hasta que el sistema se arregle o puedas enviarlo a un intercambio.
Característica de bonificación: ¿Apalancamiento descentralizado?
Los más entendidos entre ustedes pueden haber notado una consecuencia interesante del proceso de creación de Dai. La volatilidad no se puede destruir, solo se puede transferir. Si tenemos una ficha estable como Dai que ha sido despojada de su volatilidad, ¿a dónde fue? En el sistema Maker, la volatilidad se transfiere por completo al titular del CDP. Usando nuestro ejemplo anterior, si retiro 66 Dai de un CDP que contiene un éter, solo seré dueño de ese éter si su precio está por encima de la relación de liquidación. Dai es efectivamente un préstamo en mi éter.
Esto nos lleva a la consecuencia interesante: Puedo tomar el Dai que tomé prestado y usarlo para comprar más éter. Al hacer esto, básicamente estoy comprando éter en margen. Así es, ¡apalancamiento completamente descentralizado! Ahora, cuando opere en un intercambio descentralizado que se haya integrado con Maker, podrá apostar por el precio del éter con 2x, 3x o más fondos de los que realmente tiene.
Conclusión
Llamo a la Maker Dai Stablecoin la primera Stablecoin de grado de consumo funcional porque se destaca tanto de sus predecesores como de sus competidores. Será la primera aplicación, en una serie de muchas, que llevará la tecnología blockchain a las masas.
Si desea profundizar en maker, diríjase a https://makerdao.com/ .
Ahora, ¿Buscas implementar Blockchain? ¡Hablemos!
Ingmar Alejandro Frey Ros, quien es Socio Fundador de Avocado Blockchain Services nos comparte al blog de cryptohabanero.
«Como tomadores de decisiones y funcionarios de alto rango, conocer todo sobre blockchain y su implementación comercial podría cosechar ricas recompensas para las organizaciones. Los casos de uso potencial, la estandarización, la comercialización y otros procesos discutidos en este artículo proporcionan una visión general de todo el proceso. Si usted como tomador de decisiones está buscando implementar blockchain en su organización, ahora es el momento de actuar.»
Citando a uno de los socios fundadores de Avocado Blockchain Services, Raymundo Cámara Sánchez nos comparte que:
«En Avocado nuestro proceso de análisis de casos de uso y la realización de un extenso estudio comercial para adaptar soluciones basadas en blockchain robustas y escalables ha sido ampliamente reconocido. Ya sea por cuestiones de seguridad o arquitectónicas, Avocado Blockchain Services lo hace todo de la mejor manera posible.»
Autor: Daniel Enrique Sánchez Pérez
Deja un comentario